离散型制造业如何利用PLM系统进行高效的图纸管理?
发布时间:2025-08-20 点击:3次
赋能智造,精准管控:论PLM系统在离散型制造业图纸管理中的核心价值
前言
离散型制造业图纸管理长期面临版本混乱、查找困难、协同效率低、与生产环节脱节等痛点。其核心问题在于:如何确保海量、动态变化的图纸数据的唯一性、准确性和及时流动性?产品生命周期管理(PLM)系统正是对这一核心问题的系统性解答。PLM通过构建统一的数字化产品数据平台,将图纸以结构化数据而非松散文件的形式进行管理, 强制执行一套从创建、审核、发布、变更到归档的全生命周期工作流。它确保了“单一数据源”的真实性,使设计、工艺、制造、采购等部门基于同一份最新数据协同工作,从根本上杜绝了因版本错误导致的质量事故和生产浪费,为离散制造企业的数字化转型奠定了坚实的数据基石。
离散型制造业如何利用PLM系统进行高效的图纸管理
1. 离散型制造业图纸管理面临的挑战
离散型制造业的产品由多个可分离的零部件组装而成,其生产过程是“分解-加工-装配”的模式。这使得其产品数据具有高度复杂性:
①数据量巨大:一个复杂产品可能由成千上万个零件组成,每个零件都对应多版二维图纸、三维模型、技术规格书等。②关联性极强:图纸之间存在严格的装配、参考和借用关系,牵一发而动全身。
③变更频繁:在设计优化、问题修复、客户需求变动时,图纸需要频繁更改,版本控制至关重要。
④跨部门协同:图纸需要被设计、工艺、生产、质量、采购、售后等多个部门使用,对数据的及时性和准确性要求极高。
传统的基于Windows文件夹共享、纸质档案或简单的PDM产品数据管理的管理方式,已难以应对这些挑战,导致“离散型制造业图纸管理”陷入效率瓶颈和风险漩涡。
图:典型的离散型制造业流程产生的资料数据
2. PLM:图纸管理的现代化解决方案
PLM产品全生命周期管理是一种战略性的商业方法,它应用一套一致的业务解决方案,来支持在扩展企业内创建、管理、分发和使用产品定义信息。从技术层面看,PLM系统是实现这一方法的集成化信息管理系统。
PLM系统管理图纸的核心逻辑是:以人为本的流程驱动,以产品结构为核心组织数据。
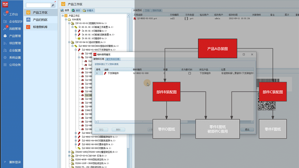
2.1 以产品结构(BOM)为核心组织图纸
PLM不再以零散的文件夹来存放图纸,而是将每一份图纸都与具体的物料相关联。所有这些物料通过产品结构树BOM进行组织,清晰展示零件间的装配关系。

图:PLM中以BOM结构组织图纸,清晰展示借用与装配关系
这种方式使得工程师能够快速理解产品构成,并精准定位到任何一张图纸所在的层级和关联文件,解决了“找不到”和“看不懂”的问题。
2.2 全生命周期的版本与变更控制
这是PLM管理图纸最核心的价值之一。系统内置了严谨的工程变更流程,通常包括:创建变更请求(ECR)-> 进行变更分析 -> 签发变更通知(ECO)-> 执行变更。
版本控制:每次修改都会生成新的迭代版本,历史版本均被完整保留且不可篡改,可随时追溯。只有被“发布”的版本才能在后续生产中使用。
变更影响分析:系统能自动分析一个零件的变更会影响哪些上级装配体和相关文档,并通知相关责任人,极大降低了变更风险。
图:图纸全生命周期管理流程
根据 CIMdata(全球知名PLM领域权威咨询机构)的观点,“有效的变更管理是PLM价值的核心体现,它能将工程变更的执行效率提升50%以上,并显著减少因变更错误造成的成本浪费。”
2.3 高效的协同与评审流程
PLM系统建立了基于流程的协同工作环境。
②任务分发与通知:流程节点会自动触发邮件或系统通知,提醒相关人员处理,大幅缩短评审周期。
2.4 集中的安全与权限管理
PLM系统提供细粒度的权限控制。
①基于角色:可根据用户的角色(如设计工程师、工艺工程师、质检员)分配其对图纸的读、写、复制、下载、打印等权限。
②基于状态:处于“设计中”的图纸可能只有设计团队能修改,而“已发布”的图纸则对生产部门只读开放。这有效保护了企业核心知识产权。3. 实践视角:以国产优秀PLM平台为例
在国产工业软件领域,三品PLM深耕中国离散型制造业,产品在图纸管理方面形成了颇具特色的实践方案。三品PLM基于上述PLM核心理念,提供了贴合国内企业习惯的图文档管理、BOM管理和流程管理模块。
②符合国标的体系化:其流程管理和报表功能充分考虑国内企业的审批习惯和行业标准,易于实施和推广。
③性价比与易用性:作为国产软件,其在实施成本、本地化服务支持和用户操作习惯的贴合度上具有一定优势,为广大中小型离散制造企业提供了通往数字化管理的可行路径。
客观而言,引入像三品PLM这样的系统,可以帮助企业快速构建起规范化的图纸管理体系,是实现精益生产和智能制造的必备基础。
4. 实施效益总结
通过部署PLM系统进行图纸管理,离散型制造企业可以获得立竿见影的收益:
表:PLM图纸管理模式与传统模式效益对比
5. 结语
在“中国制造2025”和工业4.0的浪潮下,离散型制造业的竞争本质是产品创新能力和制造效率的竞争。图纸作为产品定义的终极体现,其管理能力直接决定了企业的核心竞争力。实施PLM系统,已不是一项“可选项”,而是企业迈向数字化、智能化,保障高质量可持续发展的必由之路。它通过将图纸数据从静态的文件提升为动态的、可流动的、可增值的战略资产,最终为企业降本、增效、提质、创新提供最强有力的支撑。
(本文主要阐述了离散型制造业如何利用PLM系统进行高效的图纸管理)
