三品PDM系统力助中山新宏业完成图纸产品研发管理 提升企业软包行业实力
发布时间:2023-11-22 点击:23次
一、公司简介
中山市新宏业自动化工业有限公司(以下简称:新宏业)成立于1999年,位于广东省中山市火炬开发区,是一家集自动化系列软包装机械及其它专用设备的研发、生产和销售为一体的高新技术企业。
新宏业在软包装行业具有丰富的、成熟的软包装加嘴技术,公司自主研发、生产的“软包装袋自动焊嘴机”、“复合膜料全自动制袋机”,、“激光易撕线切割装置”、“铝塑复合软管自动生产线”等一系列软包装行业优良的自动化设备,已出口到欧洲、澳洲、北美、南美、北非、亚洲、中东、台湾等三十多个国家和地区。公司先后为数十家世界知名企业研发专用设备,多项产品填补国内空白。公司拥有发明及实用新型专利六十多项、部级鉴定科技成果一项;近年来荣获广东省科技进步二等奖、广东省专利优秀奖、中山市科技进步一等奖和二等奖、中山市专利金奖等奖项。
二、企业需求分析
近几年,新宏业快速发展,产品开发多以非标定制居多,在产品研发、图纸数据管理等方面也体现了一些问题,主要问题有如下几点:1.产品图纸分散存放,查找不易;
2.人员流动大,各自的图纸资料没有有效归总存档,当其他工程师接手产品设计时较难找到全套图纸资料,需要多次电话沟通,而且不一定都能找回来,给研发设计带来了不小的困难;
3.企业没有积累自己的标准产品资料库,每个订单都需要重新设计,同类型的产品也是如此,设计开发效率大打折扣;
4.产品BOM清单统计有点慢,容易出错;
5.纸质图纸与电子档图纸不一样;
6.图纸的查阅、拷贝、打印、删除、甚至是修改等操作没有有效限制,且操作没有完整记录。
企业技术管理层深知这种现状必须加以改善,为此,在项目前期沟通过程中,针对PDM系统导入也寄予了希望:
1.建立统一的产品研发管理和资料管理平台,集中管理企业各类资料
2.历史产品图纸快速查找
3.建立标准产品库,便于研发设计,提高效率
4.产品BOM清单快速输出
5.图纸版本得到控制,纸质与电子档要一致
6.系统中的图纸资料要通过权限来管理
7.业务流程电子化
三、 PDM系统应用解析
建立企业级产品文档管理体系三品PDM系统帮助新宏业建立起完整的技术文档管理体系,搭建起统一的产品图文档资料库,规范管理产品图纸、BOM清单、技术文档等电子档资料,为工艺、采购、生产等部门提供需要的产品技术资料,实现产品技术文档的有效、有序和齐套管理与流转。
企业编码规则规范定义:
文档编码自动生成:
物料属性规范填写、物料编码规范申请:
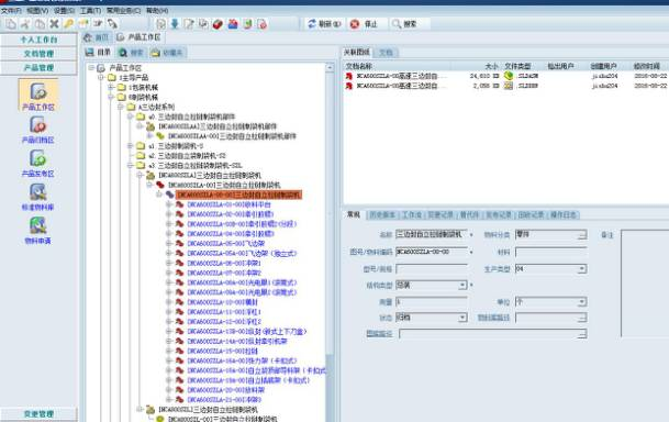
三品PDM系统通过以产品结构树为核心的产品数据模型,将产品零部件的装配层级关系、借用关系、零部件装配数量等属性信息严格管理起来,同时,在产品结构树中将各级零部件相关的二三维图纸等技术文档进行关联管理,方便工程师快速查找、借用。
新宏业产品结构管理基础框架模型如下图所示:
而各类BOM清单则通过产品的装配结构依据汇总条件快速汇总与输出(Excel电子表格):
三品PDM系统协助新宏业建立企业产品数据的权限管控机制,规范管理各个用户对产品图纸资料的查阅、复制、修改、删除、导出、打印等权限,且实时记录各项操作记录。
产品图纸权限管理应用示例如下:
三品 PDM系统的协助新宏业规范定义和管控产品的设计、更改和审批等业务流程,通过电子化的递推方式使任务分配、审核、审批自动进行,将业务信息和具体的任务相关联,从而使企业的业务流程和文件流转更加方便快捷,进一步提高工作效率。
新宏业图纸审核流程应用示例:
创建工作流程
查阅、审核流程附件
提交通过
目前,新宏业技术一部、二部、采购部等用户可以按需要在PDM系统中快速查找与使用相关档资料,业务效率大大提高。
文件快速搜索、定位
文件快速浏览、打印、借用、复制等,数据协同使用
三品PDM系统有效管理所有图纸及各类文档资料,图档在修改及变更后会在系统中产生新的版本/版次,即升版,历史版本信息见下图:
文件修改(变更)有一套成熟的变更管理机制,结合文件回收与发布收发管理策略,规范管理图档资料的变更过程和变更结构,便于后期查找匹配,使用正确的版本。
四、项目目标达成情况
1.企业数据平台化管理,数据集中存储,历史资料得到了集中管理;2.建立统一的产品资料库和文档库,产品技术资料和各部门文件集中规范管理,并且逐年积累与沉淀;
3.新订单产品图纸集中规范管理,保证产品数据的一致性、规范性、齐套性,也使得产品资料查找更加高效、使用更加便利;
4.产品数据结构化管理,方案设计、改型设计更加便利,效率明显提高;各类BOM表快速汇总与导出;
5.企业各类业务流程逐步转向电子化,提高效率,进一步推进无纸化办公模式。
6.企业逐步积累自己的标准产品资料库,开发同类型产品时可以快速参考或者借用,设计开发效率明显提升;
7.各类文档资料的版本有效管控,历史版本可以快速追溯、使用等;
8.各类文档资料的权限得到规范管理;
9.各类文档资料在线浏览。





